|
Software Development Magazine - Project Management, Programming, Software Testing |
|
Scrum Expert - Articles, tools, videos, news and other resources on Agile, Scrum and Kanban |
Linx - Build & Host Backend Applications in Low Code
Anthony Morris, Linx Software
Linx enables the rapid development and deployment of backend software applications like APIs, integrations and automations. Developers design and debug solutions in a familiar procedural style using a drag and drop interface with access to 1000s of ready made functions. Solutions are deployed with one click to servers running in the cloud or on-premise.
Business system integration with Linx includes no-code support for many popular SOAP & RESTful APIs on the web, as well as public cloud host automation with proprietary AWS platform APIs. Linx includes no-code options for MySQL, MSSQL, MongoDB, PostgreSQL, OracleDB, and other database formats natively. Another Linx specialization is message queueing with RabbitMQ, MSMQ, and Amazon SQS.
Web Site: https://linx.software
Version Tested: 5.17.3.0
License & Pricing: Commercial. Pricing starts at $149/m per application hosted.
Documentation: https://linx.software/docs
Support: Free email support https://linx.software/contact-us
or via the Linx Community http://community.linx.software/
Reviews: https://www.capterra.com/p/160547/Linx-Low-Code-Development/
Contact: Support@linx.software
Facebook: https://www.facebook.com/linxsoftware/
Twitter: https://twitter.com/LinxCode
Linkedin: https://www.linkedin.com/company/linx-low-code-development/
(click on figure to enlarge)
Features of Linx
Low code
Build and deploy powerful backend applications in a fraction of the time it would take using traditional hand-coding. Whether you have an immediate need or require a working prototype, our powerful low-code IDE Designer lets you build and execute your idea without the need to write complex code.
Unique Plugin Architecture
By providing high level functions as part of our plugin architecture, Linx reduces 100s of lines of code to a single visual function with properties that guide the developer to success.
Application units
1. Linx Designer: Graphical solution designer. Linx Designer is like Visual Studio, with drag and drop, without code.
2. Plugins for common operations on databases, files, web services, APIs etc. Plugins are like nuget or npm packages. They provide pre-built functionality.
3. Linx Server: Server application to host one or more solutions. Linx Server is like a .Net Application Server with built-in monitoring, configuration management and security.
Comparison with other tools
Linx is a low-code development platform. It is often compared with ETL, BPM, Workflow and ESB tools because customers use it to accomplish similar tasks. Any comparison should take into account the benefits of a specialized tool vs the flexibility of Linx for completing the task at hand. You can see some of the overlapping functionality here - https://linx.software/ipaas-platform-features/
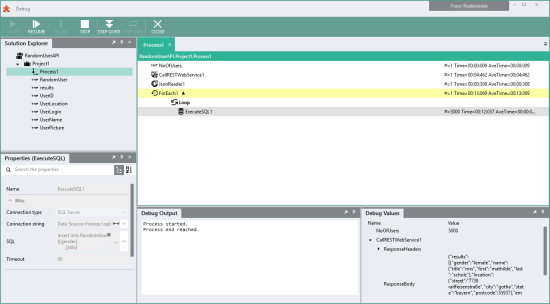
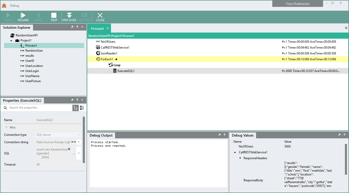
Linx Designer
Linx applications are created in a drag & drop development environment, the Linx Designer. The Linx Designer comes with a large number of high-level functions for many technologies and APIs. In these functions, 10s or 100s of lines of code are reduced to a simple visual interface with customisable properties.
Custom business logic is developed by chaining these functions together in specific execution sequences and by using the output from one function as the input for another.
Linx Server
The Linx Server is the runtime environment for your Linx Applications. It can be installed on-premise, but is usually cloud-based and can be securely accessed using a web browser. Linx Applications must be deployed to a Linx Server where the Linx Services are installed and their executions tracked on visual dashboards and in detailed logs.
The Linx Application Server is used to automate DevOps processes with integration between the software application code layer, the data center architecture, and the service mesh.
(click on figure to enlarge)
Hosting
Deployment is a one step process to a server with monitoring, access control and versioning as standard. Design, test, tweak and release your application directly from the IDE, in the cloud or on-premise, without the worry of infrastructure, maintenance and upkeep.Key Uses & Best Case Scenarios
The key use of Linx is as a single platform for software development, data center automation, and cloud hosting with elastic scale across service providers for public and private resources. Mobile-Backend-as-a-Service (MBaaS) allows businesses to use the low-code model to deploy new applications that draw upon the existing database resources of legacy businesses. CRM & ERP API connections allow developers to build support for cloud services into new mobile apps and websites. Quickbooks and Xero APIs (and many others) can be used to build customized productivity apps for internal use in enterprise.
Prebuilt Templates & Design
The Linx Designer supports a wide variety of plugins that assist with the development of web & mobile applications. Drag-and-drop functionality allows developers to implement low-code solutions in coordination with business logic, industrial processes, manufacturing, inventory, delivery, etc. Easy integration between database formats, APIs, CRMs, and code functions can be used to add further layers of DevOps automation in data center facilities. The ability to add services or schedule processing requirements through triggers is one of the most powerful aspects of the Linx iPaaS solution. Data center automation through containers using Docker & Kubernetes can speed up remote code processing in production for users at enterprise scale.
Programming Tools & DevOps Utilities
The Linx platform includes services, events, processes, triggers, and timers that can be configured for data center automation in support of scripts or databases. The available services for Linx automation include: DirectoryWatch, RabbitMQ, MSMQ, Cron, RESTful & SOAP APIs. The use of APIs can also facilitate the integration of third-party information into applications, such as product recommendations from AI/ML processing. The Linx platform has pre-built Microservice support that is part of the desktop IDE. The Linx web administration tools communicate with the IDE as part of the low-code iPaaS solution, as well as orchestrating the version control utilities across sandbox files.
(click on figure to enlarge)
Script Deployment & Web Hosting
The Linx platform has specialized integration features for each of the public cloud platforms such as AWS, GCP, & Microsoft Azure. Each of the public cloud service providers has unique API functionality that can be built into new apps with Linx using no-code iPaaS tools. In this manner, Linx allows for the construction of a complex service mesh as an inter-layer between the application and cloud hardware that can be used for automated processing or elastic deployments of resources to match web traffic requirements in production.
Customisation Capabilities & Expandability:
Linx has a wide collection of development plugins, system tools, and programming functions that can be used for no-code solutions in enterprise software development. This includes support for all of the public cloud major platforms and most of the enterprise database formats used in production today. DevOps engineers are searching for new ways to automate data center processes using the service mesh layer and triggers. The Linx platform includes resources for iPaaS automation based around RESTful and SOAP APIs, message queues, and cron services. High-availability (HA) resources and horizontal scale are available with Linx enterprise hosting plans.
Installation
Download the Linx Designer - a lowcode desktop IDE for free. Use the Linx Server (available on trial) to host and manage your applications.
Application ideas & samples
Linx is best used for
- Database Apps: Build applications that require storing, querying and manipulation of data stored in any relational or NoSQL databases.
- Event-Triggered Apps: Develop applications which require triggering and processing of requests from several systems.
- Automate Backend Processes: Develop rich process-automation applications including system tasks, complex rules and activity monitoring.
- APIs & Microservices: Easily design and host endpoints for publishing/exposing or consuming data from multiple systems.
Simple automation projects completed by our clients
- Nightly / weekly timer to batch process database data, files or generate reports.
- Timer at short intervals to monitor databases, call API's, check email inboxes, read files.
- Create a REST API that serves as a backend or performs a processing task for custom frontend applications, such as mobile apps or websites.
- Perform a processing task for any other application by executing a computation via https.
- Watching folders for new files, processing and importing incoming data or user-generated Excel spreadsheets or CSV files.
- Importing external data into local databases and systems, for b2b integrations or reporting.
- Reliably handle business-critical processing tasks by using message queues.
Get started with pre-built samples
- Write CSV File - Read product information from a database and write it to a CSV file.
- Parse XML - Parse an XML file and insert the record into a database. Write/delete imported orders to an XML file and check that the import succeeded.
- Parse CSV Files - Parse a CSV file and insert the records into a database. Write (or delete) imported customers to file and checks that the import succeeded.
- Send Email from SQL Server - Retrieve customer details and sends plain text email or HTML email and notifies you how many emails were sent.
- Timer Service to create documents - Creates a timer service that will, at a predetermined time, automatically create a text file with the content: "Hello World".
- Publish a Web Service - Publish any process as a REST web service.
- Automate Backups to AWS S3 - Create a service that will automatically back up a file to Amazon S3 if the file is located in a specified directory and if any changes are made to the file.
Click here to view the complete list of tools reviews
This article was originally published in March 2020
|
Methods & Tools Software Testing Magazine The Scrum Expert |






